CodeObjects Architecture

Code objects are Ruby objects that describe the code being documented. For instance, all classes, modules, methods, etc. are all extracted from the Ruby source as code objects. All of these code objects extend from the YARD::CodeObjects::Base class, which provides basic attributes like source location, source code, name and path.

CodeObjects Organization

Code objects are divided into two basic types. NamespaceObjects and non-namespace objects. A namespace object refers to any object in Ruby that can have other objects defined inside of it. In the context of Ruby, this specifically means modules and classes (both of which are subclasses of NamespaceObject). These objects act like tree structures, maintaining a list of all of their direct children. All non namespace objects are simply subclasses of the Base class. The RootObject is a special kind of NamespaceObject which refers to the top level namespace in Ruby. Methods that accept a namespace object as a parameter should also accept the symbol :root as a shortcut for the root object.

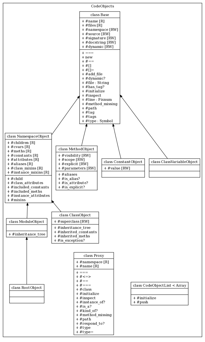
The following is an overview of the classes within the CodeObjects namespace:

CodeObjects Class Diagram

Unique Path Representation

All CodeObjects are uniquely defined by their implementation of YARD::CodeObjects::Base#path. This path is used to locate or store a code object in the YARD::Registry. It is therefore essential that any Base subclass return a unique String value for #path so that the object may co-exist with other objects in the Registry.

In practice, a path is simply the conventional Ruby representation of a class, module, constant, class variable or method. For example, the following objects would have the following respective paths:

  • Class Klass inside module Mod: Mod::Klass
  • Instance method bar inside class Foo: Foo#bar
  • Class method bar inside class Foo: Foo.bar
  • Constant VERSION inside class YARD: YARD::VERSION
  • Class variable @@abc inside class A: A::@@abc

Registry

CodeObjects classes are coupled with the YARD::Registry class which keeps track of all instantiated code objects. This is an explicit design choice to allow objects to be fetched, cached, imported and exported from a centralized location. As mentioned above, this coupling is a result of the fact that each object is uniquely identified by its path, which is used to implement lookups. You can read more about the registry in the YARD::Registry class.

Identity Map

Code objects are instantiated using an identity-map like implementation that guarantees only one unique Ruby object exists for an object described by a specific path. This allows developers to create a code object without checking if it already exists in the YARD::Registry. The following example will only create one object:

id = ClassObject.new(:root, "MyClass").object_id #=> 13352
ClassObject.new(:root, "MyClass").object_id #=> 13352

Proxy Objects

In addition to providing access to existing objects, a YARD::CodeObjects::Proxy class exists which can represent an object at a path that may or may not have been created. This is necessary to represent a reference to an object in code that is never defined in the same body of source code, or perhaps defined later. If any attributes of a proxy are accessed, it will immediately be resolved to the object at its declared path. In the case where such an object exists, it will act as a delegate to the object. However, if the object does not exist, a warning will be raised. Whenever arbitrary code objects are used, care should be taken in order to make sure attributes are not accessed on unresolvable proxies. An unresolvable proxy will return a class name of Proxy and #type of :proxy, for example:

P(:InvalidObject).type == :proxy  #=> true
P(:InvalidObject).is_a?(Proxy)    #=> true

Adding Data to Code Objects

Code objects act as hash-like structures that allow any arbitrary value to be set. This allows easy extending of existing objects without creating custom subclasses. For instance, to add a timestamp to a method object (when it was modified, maybe), it is possible to simply do:

object = MethodObject.new(:root, "my_method")
object[:modified_at] = Time.now

This value can now be retrieved on this object both by the hash [] syntax as well as like any other method:

object.modified_at #=> 2009-06-03 20:08:46 -0400

Creating a Custom CodeObject

It should first be mentioned that creating a custom code object should not be necessary in most cases, except when functionality that cannot be represented by classical Ruby objects is added. A good example might be a test class, which although is technically a Ruby class, has a significantly different purpose in documentation and needs a different set of metadata, as well as its own representation in documentation.

The YARD::CodeObjects::Base#path implementation is the most important part of the code object architecture. The first thing any custom code object must guarantee is that its path value is unique among all other objects. The recommended way to do this with custom objects is to add a descriptive prefix to the path. For example, the following is an implementation of the path for a hypothetical FooObject:

def path
  "__FooPrefix" + sep + super
end

Note that if our FooObject is a NamespaceObject, meaning if it can have child FooObjects defined inside of it, you may need to verify that the prefix is only applied once.